CEN TR 17466 - Inteligentní dopravní systémy – Městské ITS – Komunikační rozhraní a profily pro management dopravy
Aplikační oblast: Městské ITS
Rok vydání normy a počet stran: Vydána 2019, 44 stran
Rok zpracování extraktu: 2022
Skupina témat: Městské ITS
Téma normy: Komunikační rozhraní a profily pro management dopravy
Charakteristika tématu: Dokument se zabývá komunikačními rozhraními a profily pro U-ITS (městské ITS) se zaměřením na komunikaci mezi centrálními stanicemi různých aktérů (dopravní informační centrum, dopravní úřady, poskytovatelé služeb)
Obecný dokument pro podání přehledu o datových modelech a komunikačních protokolech bez závazných požadavků a lze jej vnímat jako informativní dokument pro správce městských centrálních dopravních systémů o výměně dopravních dat mezi různými entitami.
Uvádí přehled domén ITS, případů užití a hlavních (národních) komunikačních protokolů používaných ve vyspělých evropských zemích.
Úvod
Tato technická zpráva dále jen dokument se zabývá novými přístupy k řízení městské dopravy (U-ITS) s využitím kooperativních systémů (C-ITS). Zatímco C-ITS se zabývá zejména bezpečností dopravy, U-ITS se zaměřuje na multimodální informační systémy, řízení městské dopravy a městskou logistiku. Dokument se tak zabývá komunikačními rozhraními a profily pro U-ITS se zaměřením na komunikaci mezi centrálními stanicemi různých aktérů (dopravní informační centrum, dopravní úřady, poskytovatelé služeb). Definice komunikačních profilů se řídí metodikou popsanou v ISO /TS 21185, samotná definice dat není součástí tohoto dokumentu.
Poznámka: Extrakt uvádí vybrané kapitoly popisovaného dokumentu a přejímá původní číslování kapitol.
Užití
Tento dokument je obecným dokumentem pro podání přehledu o datových modelech a komunikačních protokolech bez závazných požadavků a lze jej vnímat jako informativní dokument pro správce městských centrálních dopravních systémů o výměně dopravních dat mezi různými entitami.
1. Předmět normy
Popisovaný dokument uvádí rozhraní mezi centrálními stanicemi managementu dopravy a popisuje odpovídající ITS komunikační profily pro standardizovanou výměnu dat mezi různými ITS stanicemi. Dále uvádí požadavky na kódování dat. Tato rozhraní se soustředí na poskytování dopravních informací, např. dopravní kongesce či dojezdové doby, využití dopravní sítě, např. informace o sjízdnosti či plánovaných či neplánovaných dopravních událostech (práce na silnici, dopravní uzavírky, údržba tunelů či mostů, špatné počasí, nebezpečí námrazy…) skrze různé uživatelské platformy. Tento dokument navazuje na již odvedenou práci v oblasti DATEX II (CEN/TC 278/WG 8).
2. Souvisící normy
Dokument staví na normativních dokumentech ITS architektury (ISO 21217), kooperativních systémů a jejich zabezpečení (ISO 21177 a ISO 21185) a základní normy na DATEX (CEN TS 16157-1).
3. Termíny a definice
Dokument definuje 12 obecných termínů, zejména různé typy rozhraní (6ks), a termíny z ISO 21217. Pro další terminologii se odkazuje na ISO a IEC slovníky: https://www.iso.org/obp a http://www.electropedia.org.
4. Symboly a zkratky
HARTS - harmonizovaná referenční architektura pro technické normy
U-ITS - městské ITS systémy
DATEX - výměna dat
OCIT-C - otevřené komunikační rozhraní dopravních center pro systémy řízení silniční dopravy
UTMC - britský standard pro výměnu dat pro management dopravy a řízení dopravy (urban traffic management and control)
5 Rozhraní managementu dopravy
Kapitola je v rozsahu 1 strany. Úvodní články 5.1 a 5.2 vymezují pojmy managementu dopravy (týká se nejen silničních vozidel, ale i cestujících či kolejových vozidel) a pojmu rozhraní, který je pro ITS definován jako „rozhraní mezi dvěma entitami, skrze které proudí informace od jedné entity ke druhé na základě dané technické specifikace“.
Článek 5.3 uvádí výčet 6 různých interakcí mezi 5 různými entitami v managementu dopravy a článek 5.4 vymezuje obsah dokumentu pouze na komunikační rozhraní mezi centrálními stanicemi dotčených entit a odkazuje se na podrobnější rozbor v kapitole 10 dokumentu, viz dále.
6 Případy užití
Kapitola je v rozsahu 3 stran. Článek 6.1 uvádí přehled ITS domén: řízení dopravy na křižovatkách, správa silniční sítě, dopravní situace a strategie, dopravní zprávy, dopravní data, parkovací data, informace o počasí, video systémy, provozní zprávy, řízení proměnných informačních značek a informace o veřejné dopravě.
Článek 6.2 uvádí výčet provozních aktivit, které jsou pokryty případy užití; jedná se o sběr stavových dat, historická data a řídicí akce vyžadující oprávnění.
7 Datové a komunikační protokoly
Článek 7.1 představuje na cca 3 stranách existující datové modely; evropský DATEX II (7.1.1), německý OCIT-C (7.1.2), britský UTMC (7.1.3), francouzský DIASER (7.1.4) a ostatní (7.1.5), kam je zařazen např. holandský IVERA či americký NTCIP. Nejpodrobněji jsou pojaty OCIT-C a UTMC.
Článek 7.2 se zabývá v rozsahu poloviny jedné strany mapováním existujících modelů na komunikační protokoly s tím, že některé (není zde sděleno které) využívají platformně specifické implementace a doporučené protokoly.
8 Aplikační programové rozhraní
Kapitola je v rozsahu 3 stran. Článek 8.1 je úvodem do celé kapitoly a poskytuje přehled o jejím obsahu. Konstatuje, že API je stanoveno modely OCIT a UTMC, které pro komunikaci používají strukturu ISO/OSI. Tato API tak typicky zahrnují tyto funkce popsané jednou či dvěma větami: výměnu dat (předmět článku 8.2), filtrování (8.3), verzování (8.4), mechanismy zabezpečení (8.5). API využívají struktury fyzické vrstvy stanic ITS-S (např. http, mqtt…, viz 8.6) a komunikačních vlastností TCP/IP protokolu (push, event, pub/sub…, viz 8.7).
9 Kódování
Kapitola je v rozsahu 1 strany. Článek 9.1 stručně textově popisuje xml kódování, článek 9.2 rozhraní s JSoN.
10 Komunikační rozhraní, vazby ve formě tripletů a komunikační profily
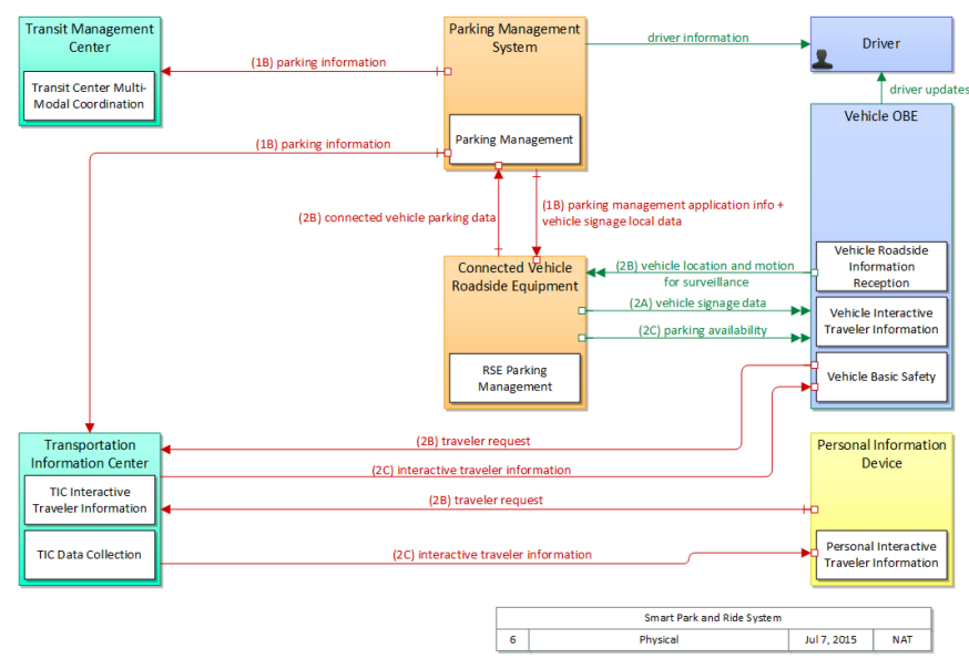
Článek 10.1 představuje koncept řešení ve formě trojic/tripletů v harmonizované ITS architektuře (HARTS), ilustrované na obrázku 1, kde jednotlivá pole představují funkční entity a jedna nebo více funkčních entit může být implementována v jednom fyzickém zařízení. Červené a zelené šipky představují rozhraní, která mohou být vystavena. Dvě pole spojená šipkou jsou spolu se šipkou označena jako „triplet“. Jedno rozhraní tak může být řešeno pomocí několika trojic.
Obrázek 1 (obr. 1 popisovaného dokumentu) – Smart Park and Ride System (HARTS schéma č. [56])
Článek 10.2 jedním souvětím konstatuje, že management dopravy je vhodné popsat stejným způsobem.
Článek 10.3 se věnuje komunikačním sestavám (stacks) a uvádí tři tabulky v rozsahu půl strany celkem popisující podmínky komunikace do internetu na jednotlivých vrstvách, definovaných v ISO 21210 a ISO 21177.
Článek 10.4 na jedné polovině strany popisuje komunikačnímu profilu s nezabezpečenou či zabezpečenou komunikací.
Příloha A (informativní) Srovnání DATEX xml s JSON
Příloha v rozsahu 13 stran uvádí výsledky úvodní práce DATEX komunity spočívající ve srovnání DATEX II xml s JSON, tj. srovnání datových typů, schémat, číselníků i textů, atributů, tříd a supertříd, id a verzí, základních (root) instancí a možností rozšíření, celkové struktury dokumentací a jmenných prostorů.
Níže je uvedeno srovnání xml a JSON datových typů.
Bibliografie uvádí 60 odkazů, z toho 5 na evropské směrnice, 46 na technické normy a pravidla, CEN (12 ks), ISO (15 ks) ISO/IEC (8 ks), ETSI (4 ks), IEEE (3 ks), IETF (1 ks) a národní normy, tj. německé DIN VDE-V (2 ks) a francouzskou NF (1 ks), a internetové odkazy na datové modely (9 ks).
