Zavřít

Kontrolní brána

Aplikační oblast: Elektronický výběr poplatků (EFC)

Charakteristika

Kontrolní brána je součást infrastruktury současných EFC systémů, nacházející se přímo na zpoplatněném úseku dálnice či silnice. Stejně jako u mýtné brány se skutečně jedná o bránu – tj. fixní konstrukci, jež překlenuje vozovku v obou směrech (tedy po celé šířce vozovky). Na rozdíl od mýtné brány je jejím účelem kontrola dodržování smluvních a provozních podmínek EFC systému účastníky silničního provozu.

Popis řešené problematiky na vysoké úrovni

Kontrolní brány jsou součástí kontrolního procesu v rámci současných EFC systémů. Jejich použití je nezávislé na technologii, na níž je daný mýtný systém postaven – tj. ať už se jedná o DSRC či autonomní mýtné systémy. Účelem těchto bran je zajistit dostatečnou kontrolu uživatelů EFC systému prostřednictvím procesu detekce projíždějících vozidel, rozpoznání jejich SPZ, určení klasifikační třídy vozidel (např. typ vozidla, počet náprav, přítomnost návěsu atd.). Tyto data slouží v kontrolním procesu k zjištění, zda uživatel správně provedl deklaraci třídy či typu vozidla při registraci a případně před započetím jízdy (třída vozidel, stejně jako přítomnost návěsu má vliv na výslednou hodnotu tarifu při výpočtu mýtného v rámci mýtného procesu) a potenciálnímu odhalení přestupku.

Definice objektů

centrální systém - serverová infrastruktura pracující s mýtnými transakcemi (na straně poskytovatele mýtné služby i na straně výběrčího); centrální systém poskytovatele soustřeďuje informace z koncových zařízení, centrální systém výběrčího přijímá data z mýtných bran a předává mýtné transakce centrálního, tak také poskytovatel mýtné služby

globální navigační satelitní systém (GNSS) - globální systém pro určování polohy

kontrolní transakce – datová položka informující o konkrétním případu použití či průjezdu infrastruktury uživatelem

mýtná transakce - datová položka informující o konkrétním případu použití infrastruktury uživatelem
mýtná palubní jednotka (OBU) - elektronické zařízení umístěné ve vozidle použité v systému elektronického mýta
zařízení na infrastruktuře (RSE) - zařízení umístěné v blízkosti zpoplatněné infrastruktury (mýtná brána patří mezi RSE zařízení)

Architektura popisovaného řešení

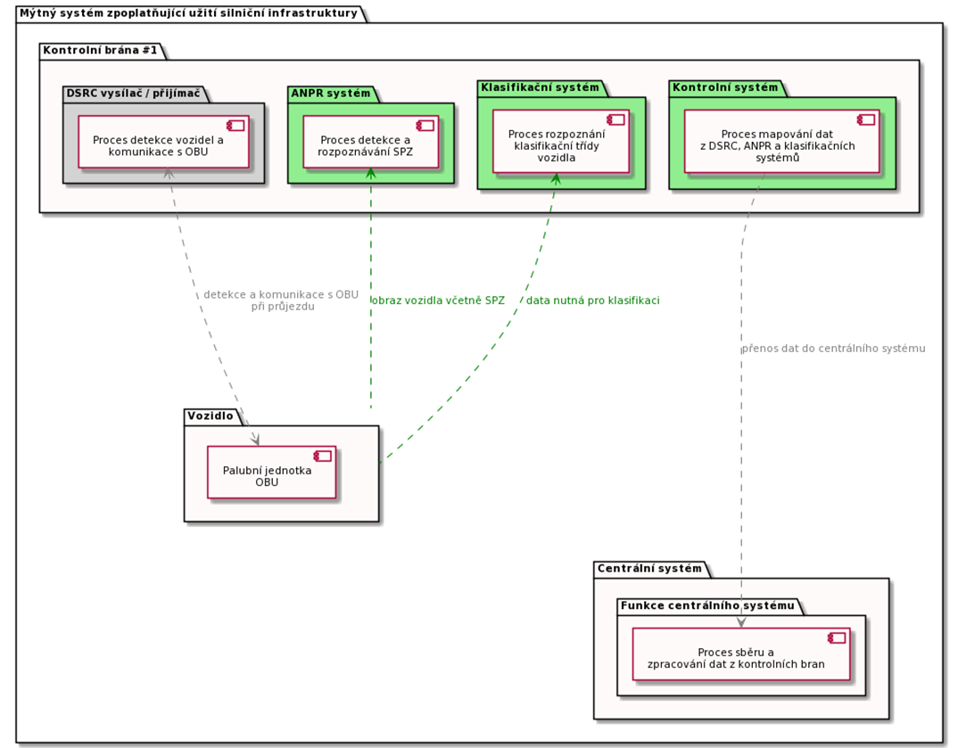
Obr. 1: Schéma kontrolní brány

 

Kontrolní brána je integrovanou součástí kontrolních mechanismů EFC systému. Kontrolní brána může být, stejně jako brána mýtná, přiřazena tzv. mýtnému úseku, což je úsek silniční infrastruktury určité délky (zejména v rámci EFC systémů založených na DSRC). Průjezd vozidel je tak v rámci systému chápán jako užití daného úseku silniční infrastruktury, jenž je konkrétní mýtné bráně přiřazen. Zároveň může být kontrolní brána nainstalována ve specifické lokalitě, pouze za účelem kontroly (např. v oblasti s maximálním dopravním tokem).

Kontrolní brána se skládá z následujících elementů (výčet je pouze obecný, architektura se v rámci různých systémů muže lišit):

  • Ocelová konstrukce, přesahující celou šíři vozovky, nesoucí níže uvedená zařízení
  • Systém DSRC (vysílač a přijímač – tzv. transceiver) pro komunikaci s palubní jednotkou OBU, nainstalovanou ve vozidle. Jeden DSRC transceiver pokrývá právě jeden pruh v daném směru a vytváří tak komunikační zónu určité velikosti tak, aby komunikace s OBU (tzv. DSRC transakce) proběhla bez přerušení s co nejvyšší spolehlivostí.
  • Klasifikační systém pro rozpoznání třídy vozidla slouží ke zjištění parametrů, jež mají přímý vliv na určení správné tarifní třídy. V drtivě většině jde o proprietární systémy, vytvořené za účelem specifického požadavku, či souvisejících požadavků. Mohou využívat několika technologií (např. využívající infračervené či laserové záření) najednou za účelem dosažení požadované spolehlivosti a výkonnosti. Tyto systémy jsou schopny rozpoznat např. třídy vozidel (tj. kamion, dodávka, osobní automobil atd.), počet náprav, včetně přítomnosti návěsu, aktuální váhu vozidla apod.
  • ANPR systém, pro rozpoznání SPZ projíždějícího vozidla.
  • Kontrolní jednotka je počítač, jenž slouží ke zpracování, uchování a zasílání dat získaných ze všech systémů, instalovaných na kontrolní bráně centrálnímu systému.

Kontrolní brány lze dále rozlišit dle jejich charakteru instalace:

  • Mobilní – instalace brány je pouze dočasná, její umístění je možné přesouvat v rámci potřeb (např. dočasné zpoplatnění silniční infrastruktury)
  • Fixní – trvalá instalace (typické pro dálnice)

Přehled funkcí popisovaného řešení

Funkce kontrolní brány spočívá zejména v detekci projíždějících vozidel, správném rozpoznání jejich SPZ a klasifikační třídy (či jiných charakteristik vozidla, jež mají vliv na stanovení výsledné tarifní třídy, např. počet náprav či přítomnost návěsu).

Rozpoznání SPZ vozidla

Během průjezdu branou a úspěšné detekce přítomnosti vozidla, je prostřednictví ANPR kamery pořízena fotografie vozidla, včetně přítomné SPZ (jedná se o fotografii pořízenou ve specifickém úhlu tak, aby byla SPZ vždy na fotografii přítomna). Z fotografie pořízené ANPR kamerou je prostřednictvím OCR procesu rozpoznána SPZ a uložena v digitální datové struktuře (např. v podobě řetězce znaků).

Rozpoznání třídy vozidla

Klasifikační systém provádí detekci specifických charakteristik vozidla na základě jeho předchozí detekce. Může se jednat o zajištění počtu náprav, přítomnost návěsu, celkovou masu vozidla k učení jeho typu či třídy, váhy apod.

Komunikace s OBU

Komunikace s palubní jednotkou OBU se uskutečňuje prostřednictvím DSRC transceiveru, operujícím na frekvenci 5.8 GHz (je možné se setkat s frekvencí 5.9 GHz). Podobně jako u mýtných bran, je i zde za účelem dodržení požadované spolehlivosti a výkonnosti, vyhrazen jeden DSRC transceiver na jeden dopravní pruh. Komunikace s OBU probíhá stejných způsobem jako u mýtných bran, pouze se liší data v rámci DSRC transakce. Během komunikace (tzv. kontrolní transakce) jsou z palubní jednotky přenesena data, jež jsou použita v následných kontrolních procesech (např. lokace OBU ve specifickém časovém intervalu). Je možné místo kontrolní transakce provést mýtnou transakci, a data použít nejenom v mýtném ale i v kontrolním procesu.

Zpracování a přenos dat

Za účelem dalšího zpracování získaných dat (odhalení přestupku) jsou data ze všech přítomných systémů seskupena do jednoho záznamu s evidencí průjezdu specifického vozidla. Dosti často se jedná o poměrně složitý problém spárování dat z různých zdrojů na základě malých rozdílů v čase, kdy byly záznamy pořízeny. Tento záznam je možné podrobit prvotním kontrolám ohledně dodržování smluvních a provozních podmínek. Záznamy o průjezdech vozidel jsou zaslány centrálnímu systému k dalšímu zpracování (v rámci kontrolních mechanismu EFC systému). Pokud je provedena v rámci průjezdu mýtná transakce, je tato použita také v mýtném procesu ke stanovení celkové částky mýtného.

Aplikovatelnost

Díky konstrukčním vlastnostem kontrolních bran (nezabírají příliš místa), je jejich použití vhodné pro dálnice a různé typy silnic a komunikací. Jejich lokace by měla reflektovat celkovou strategii kontroly pro výběr mýtného. Použití kontrolních bran v rámci městského prostředí je zpravidla možné, ale také technicky náročnější (vzhledem k nehomogenitě dopravního toku).

Odkazy a souvisící normy

Komunikace mezi DSRC systémem instalovaným na mýtné bráně a palubní jednotkou OBU se řídí těmito normami:

  • EN 15509 Electronic fee collection – Interoperability application profile for DSRC
  • ISO 12813 Electronic fee collection – Compliance check communication for autonomous systems

Relevantní normy týkající se DSRC:

  • EN 12834:2003, Road transport and traffic telematics – Dedicated Short Range Communication (DSRC) - DSRC application layer
  • EN 13372:2004, Road Transport and Traffic Telematics (RTTT) - Dedicated short-range communication – Profiles for RTTT applications

Výběr podle typu

Výběr podle aplikačních oblastí