Mýtná brána je součást infrastruktury současných EFC systémů, nacházející se přímo na zpoplatněném úseku dálnice či silnice. Jedná se skutečně o bránu – tj. fixní konstrukci, jež překlenuje vozovku v obou směrech (tedy po celé šířce vozovky). Na rozdíl od mýtnice se však nejedná o místo, kde dochází k platbě mýtného, nýbrž pouze k registraci průjezdu vozidel daným úsekem, k němuž je daná mýtná brána přiřazena. Na rozdíl od kontrolních bran, zde nedochází ke kontrole účastníků silničního provozu.
Mýtná brána
Aplikační oblast: Elektronický výběr poplatků (EFC)
Charakteristika
Popis řešené problematiky na vysoké úrovni
Použití mýtných bran přináší výhodu záznamu účastníků silničního provozu využívajících zpoplatněné úseky bez nutnosti omezování plynulosti dopravy, bez ohledu na typ silniční infrastruktury. Zařízení umístěné na mýtných branách je schopné komunikace s palubní jednotkou OBU projíždějících vozidel a představuje tak (za předpokladu shody s normou) významný interoperabilní konstituent, nejenom v rámci služby EETS, ale interoperability mezi EFC systémy obecně.
Definice objektů
centrální systém - serverová infrastruktura pracující s mýtnými transakcemi (na straně poskytovatele mýtné služby i na straně výběrčího); centrální systém poskytovatele soustřeďuje informace z koncových zařízení, centrální systém výběrčího přijímá data z mýtných bran a předává mýtné transakce centrálního, tak také poskytovatel mýtné služby
globální navigační satelitní systém (GNSS) - globální systém pro určování polohy
interoperabilní konstituent – prvek, mnohdy technického charakteru, zajišťující interoperabilitu EFC systémů
mýtná doména - část zpoplatněné infrastruktury, kde platí stejná pravidla výběru mýta
mýtná transakce - datová položka informující o konkrétním případu použití infrastruktury uživatelem
mýtná palubní jednotka (OBU) - elektronické zařízení umístěné ve vozidle použité v systému elektronického mýta
poskytovatel mýtné služby (dále jen poskytovatel) - subjekt, který uzavírá dohodu s uživatelem, vybavuje ho palubní jednotkou a vybírá od něj mýtné, které předává jednotlivým výběrčím
výběrčí mýta - subjekt, který má na starosti část zpoplatněné infrastruktury a prostřednictvím poskytovatele mýtné služby požaduje od uživatelů peníze za její užití
zařízení na infrastruktuře (RSE) - zařízení umístěné v blízkosti zpoplatněné infrastruktury (mýtná brána patří mezi RSE zařízení)
Architektura popisovaného řešení

Obr. 1: Schéma mýtné brány
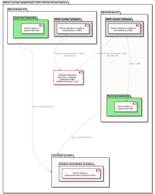
Mýtná brána je integrovanou součástí EFC systému založeném na využití technologie DSRC. Jejím účelem je záznam užití silniční infrastruktury podléhající zpoplatnění účastníkem silničního provozu – tj. detekce vozidel, jež mýtnou branou projíždějí (za běžných okolností v obou směrech). Mýtná brána je v rámci EFC systému přiřazena tzv. mýtnému úseku, což je úsek silniční infrastruktury určité délky (za normálních okolností se jedná o úsek mezi nájezdem a výjezdem z dálnice, pokud se jedná a tento typ silniční infrastruktury), na kterém je mýtná brána umístěna. Průjezd vozidel je tak v rámci systému chápán jako užití daného úseku silniční infrastruktury, jenž je konkrétní mýtné bráně přiřazen.
Mýtná brána se skládá z následujících elementů (výčet je pouze obecný, architektura se v rámci různých systémů muže lišit):
- Ocelová konstrukce, přesahující celou šíři vozovky, nesoucí níže uvedená zařízení
- Systém DSRC (vysílač a přijímač – tzv. transceiver) pro komunikaci s palubní jednotkou OBU, nainstalovanou ve vozidle. Jeden DSRC transceiver pokrývá právě jeden pruh v daném směru a vytváří tak komunikační zónu určité velikosti tak, aby komunikace s OBU (tzv. DSRC transakce) proběhla bez přerušení s co nejvyšší spolehlivostí.
- Kontrolní jednotka je počítač, jenž slouží ke zpracování, uchování a zasílání dat získaných z OBU centrálnímu systému.
Mýtné brány lze dále rozlišit dle jejich charakteru instalace:
- Mobilní – instalace brány je pouze dočasná, její umístění je možné přesouvat v rámci potřeb (např. dočasné zpoplatnění silniční infrastruktury)
Fixní – trvalá instalace (typické pro dálnice)
Přehled funkcí popisovaného řešení
Funkce mýtné brány spočívá zejména v detekci a výměně dat s palubní jednotkou OBU projíždějících vozidel.
Komunikace s OBU
Komunikace s palubní jednotkou OBU se uskutečňuje prostřednictvím DSRC transceiveru, operujícím na frekvenci 5.8 GHz (je možné se setkat s frekvencí 5.9 GHz). Vzhledem k uvažované rychlosti a nárokům na spolehlivost a výkonnost DSRC systému, je použití transceiveru vyhrazeno vždy na jednotlivý silniční pruh (tj. jeden transceiver na pruh). V rámci pruhu tak dojde k vytvoření komunikační zóny, jež umožňuje komunikaci s OBU i ve velkých rychlostech. Samotná komunikace se řídí normou (EN 15509) a označuje se jako mýtná DSRC transakce (vedle mýtných existují i další druhy – např. kontrolní či lokalizační). Použití této normy poskytuje interoperabilní prvek pro komunikaci s OBU příslušejícím jiným EFC systémům, či OBU pro službu EETS. Data, jež jsou v řádu desítek až stovek milisekund získána, jsou předána kontrolní jednotce ke zpracování.
Zpracování a přenos dat
V rámci zpracování dat se procesy liší systém od systému a reflektují případné další funkční požadavky na mýtné brány (např. základní kontrolní mechanismy či kontrola integrity obdržených dat). Co však lze obecně říct je to, že získaná data jsou zaslána centrálnímu systému ke zpracování (tj. k procesu kalkulace mýtného).
Aplikovatelnost
Díky konstrukčním vlastnostem mýtných bran (nezabírají příliš místa), je jejich použití vhodné pro dálnice a různé typy silnic a komunikací. Jejich užití je vázáno zejména na EFC systémy založené na technologii DSRC a třídu mýtných systémů, jež jsou označovány jako tzv. „free-flow“ mýtné systémy. Jejich použití je možné i v rámci městského prostředí.
Odkazy a souvisící normy
Komunikace mezi DSRC systémem instalovaným na mýtné bráně a palubní jednotkou OBU se řídí touto normou:
- EN 15509 Electronic fee collection - Interoperability application profile for DSRC
Relevantní normy týkající se DSRC:
- EN 12834:2003, Road transport and traffic telematics - Dedicated Short Range Communication (DSRC) - DSRC application layer
- EN 13372:2004, Road Transport and Traffic Telematics (RTTT) - Dedicated short-range communication - Profiles for RTTT applications
