Zavřít

Mýtný proces

Aplikační oblast: Elektronický výběr poplatků (EFC)

Charakteristika

Mýtný proces lze chápat jako řetězec dílčích procesů pokrývajících celé spektrum funkcionalit mýtného systému – tj. od zajištění dat týkající se využití silniční infrastruktury jež podléhá mýtu, až po finální výpočet částky, odpovídající danému využití silniční infrastruktury, a její fakturaci a platbu.

Popis řešené problematiky na vysoké úrovni

Mýtný proces je z podstaty své definice pevnou součástí mýtných systémů (je dobré si uvědomit, že tento proces se netýká pouze elektronických mýtných systémů) a jako takový je v kompetenci výběrčího mýta. Jeho reálné implementace jsou tedy proprietární, nicméně princip je ve všech systémech stejný (k odlišnostem může docházet pouze v redukci či expanzi počtu či typu tarifních koeficientů, pomocí nichž se zjišťuje odpovídající sazba za kilometr.

Vzhledem k integraci procesu do proprietárních řešení mýtných systémů, není oblast mýtného procesu nijak blíže specifikována, či omezována na úrovni EU (zejména co se týče funkcionality a implementace) či na úrovni jednotlivých členských států (případná omezení či specifikace se řeší na úrovni veřejných zakázek). Direktiva Evropské Unie 2019/520 pouze specifikuje obecné požadavky a odpovědnosti subjektu, jenž výše zmíněný proces vlastní (tj. výběrčí mýta) v případě zavedení Evropské služby elektronického mýtného.

Definice objektů

mýtná palubní jednotka EETS OBU) – platební prostředek, umožňující pohyb v rámci definované množiny mýtných domén EFC systémů

Evropská Služba Elektronického Mýtného (EETS)služba definovaná Evropskou Komisí za účelem poskytnutí plně interoperabilního řešení pro uživatele evropských elektronických mýtných systémů (existujících i budoucích)

oblast EETS – oblast podléhající výběru mýtného která spadá do oblasti působnosti směrnice 2004/52/ES
mýtná palubní jednotka (OBU) - elektronické zařízení umístěné ve vozidle použité v systému elektronického mýta

poskytovatel mýtné služby (dále jen poskytovatel) - subjekt, který uzavírá dohodu s uživatelem, vybavuje ho palubní jednotkou a vybírá od něj mýtné, které předává jednotlivým výběrčím

přehled o oblasti EETS – dokument popisující danou oblast EETS (zahrnující způsob zpoplatnění, legislativní, procedurální a technické požadavky vůči uživateli služby EETS, popisující geografický aspekt mýtné domény, tarifní tabulky apod.), jež musí každý subjekt pro výběr mýtného zveřejnit pro potenciální poskytovatele služby EETS

výběrčí mýta – subjekt, který má na starosti část zpoplatněné infrastruktury a prostřednictvím poskytovatele mýtné služby požaduje od uživatelů peníze za její užití

Architektura popisovaného řešení

Obr. 1: Schéma architektury autonomního mýtného systému

 

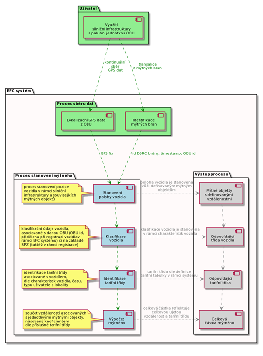
Výše prezentovaný proces (Obr. 1) je na obecné úrovni společný pro elektronické mýtné systémy využívající ať už GNSS technologií či DSRC. Jak je patrno z diagramu, jsou to právě tyto technologie, v jejichž užití dochází k odlišnostem v procesu identifikace polohy vozidla (u DSRC systémů je to transakční mechanismus mezi OBU a mýtnou bránou, u systémů využívajících GNSS jsou to lokační data z GPS modulu).

Podstatnou součástí procesu jsou kroky vedoucí k identifikaci jednotlivých tarifních koeficientů – tedy hodnot, jež mají vliv na výběr tarifní třídy. Jako tarifní třída figuruje ve spoustě případů jednotková sazba na kilometr, nicméně je však možné využít i jiné kvantifikovatelné elementy (např. průjezd, časovou jednotku apod.).

Přehled funkcí popisovaného řešení

Pokud bychom z tohoto řetězce vynechali procesy týkající se fakturace a následného clearingu a případně dalších, jež nesouvisí přímo s konceptem a cílem mýtných systémů (lze je chápat jako obecné procesy pro obchodní modely poskytující služby svým zákazníkům), je možné mýtný proces rozdělit do následujících pod-procesů či funkcí:

  • Stanovení polohy vozidla – Proces zajišťující identifikaci silniční infrastruktury (tj. jednotlivých mýtných objektů – např. segmentů a jejich délek), na níž se vozidlo během své cesty pohybovalo (včetně typu silniční infrastruktury, časového údaje a identifikace uživatele a vozidla / palubní jednotky). Data zajištěná v rámci tohoto procesu jsou použita v procesu kalkulace výsledného mýtného (např. ujetá vzdálenost, již je systém schopen evidovat na základě sesbíraných dat).
  • Klasifikace vozidla – Proces určení odpovídající třídy vozidla (např. nákladní vozidlo s přívěsem a odpovídajícím počtem os). Data zajištěná v rámci tohoto procesu jsou využita pro identifikaci odpovídající tarifní třídy vozidla).
  • Identifikace tarifních tříd a koeficientů – V rámci drtivé většiny mýtných systémů na celostátních úrovních je používána zejména tarifní třída vozidla jako hlavní (a případně jediný) tarifní koeficient, který má vliv na výslednou částku. Mimo něj však lze použít i informace týkající se času jízdy, typu silniční infrastruktury a typu uživatele, nicméně, jsou tyto ve většině případů nastaveny plošně na stejnou hodnotu pro všechny druhy vozidel, uživatelů a časových pásem.
    • Proces určení korektní tarifní třídy vozidla – tj. hodnoty koeficientu pro násobení evidované ujeté vzdálenosti v rámci silniční infrastruktury podléhající mýtnému (tedy údaje, zajištěného v rámci kroku detekce polohy vozidla).
    • Stanovení dalších tarifních tříd – Proces určení korektních tarifních tříd dalších elementů, majících vliv na výslednou výši mýtného:
      • Čas jízdy – tarifní třídy se mohou lišit v závislosti na době užití silniční infrastruktury (např. dopolední tarif je nižší než odpolední)
      • Uživatel – tarifní třídy se mohou lišit v závislosti na uživateli (např. vozidla záchranné služby mohou mít nulový tarif)
      • Typ infrastruktury – tarifní třídy se mohou lišit v závislosti na typu využité silniční infrastruktury (např. tarifní třída pro obchvat je vyšší, než pro přímou trasu přes centrum města).
  • Výpočet mýtného – Proces kalkulace výsledné částky, zahrnující datové údaje zajištěné v předchozích krocích:
    • Ujetá vzdálenost (rozdělena na podle typu infrastruktury, pokud je daný koeficient používán)
    • Tarifní třída vozidla a její tarifní koeficient
    • Další tarifní třídy a jejich koeficienty (typ infrastruktury, časové pásmo, typ uživatele)

Proces výpočtu zahrnuje vynásobení vzdáleností a jednotlivých tarifních koeficientů.

Aplikovatelnost

Jak již bylo řečeno výše, je mýtný proces obsažen ve všech implementacích mýtných systémů, bez ohledu na míru automatizace – tj. od manuálních až po automatické. Jejich míra automatizace se může lišit např. ve způsobu získání informací nutných k určení tarifních koeficientů, selekci tarifních tříd či kalkulace finální částky. Míra automatizace reflektuje také požadavky na spolehlivost a výkonnost mýtného procesu. K udržení potřebné úrovně těchto metrik, jsou běžné implementace dodatečných manuálních verifikačních procesů v rámci automatických systémů, či opačně, automatických verifikačních procesů v rámci manuálních systémů.

Velmi často je funkční spektrum mýtného procesu předmětem požadavků na výkonnost a spolehlivost (tzv. KPI) – v rámci elektronických mýtných systémů tyto požadavky specifikuje norma ISO TS 17444. Tato požadavky mohou mít tedy potenciální dopad na strukturu či implementaci mýtného procesu.

Z hlediska strategií obchodních modelů je také možná distribuce jednotlivých sub-procesů mezi různé entity jež jsou součástí zvoleného obchodního modelu (požadavky definované v ISO TS 17444 jsou aplikovatelné bez ohledu na zvolený obchodní model, a tedy neřeší případná rozhraní).

Odkazy a souvisící normy

CEN ISO/TS 17444-1 - Electronic fee collection – Charging performance ― Part 1: Metrics

CEN ISO/TS 17444-2 Electronic fee collection – Charging performance ― Part 2: Examination framework

Výběr podle typu

Výběr podle aplikačních oblastí