Systém výběru elektronického mýta, kde je pro stanovení polohy vozidla na zpoplatněné infrastruktuře použit družicový navigační systém (GNSS) a pro komunikaci vozidla s centrálním systémem poskytovatele mobilní datová síť. Není tedy potřeba, aby na každém zpoplatněném úseku silniční infrastruktury byly instalovány mýtné brány. Zpoplatnění může být definováno pomocí složitějších pravidel (platba za vjezd, za čas nebo kilometr) a lze flexibilně měnit a rozšiřovat pouhou změnou parametrů v palubní jednotce a centrálním systému.
Satelitní systém výběru mýtného; Autonomní elektronické mýto
Aplikační oblast: Elektronický výběr poplatků (EFC)
Charakteristika
Popis řešené problematiky na vysoké úrovni
Výběrčí mýta chce vybírat mýto za použití silniční infrastruktury, která podléhá výběru mýtného. Výše poplatku může záviset na typu vozidla, ujeté vzdálenosti, denní době, vjezdu do zpoplatněné zóny, době pobytu uvnitř zpoplatněné zóny apod. Na infrastruktuře nechce výběrčí stavět mýtné brány. Uživatel (provozovatel vozidla) má zájem, aby výpočet mýta a vyúčtování proběhlo automaticky a nezatěžovalo řidiče. Uživatel je povinen namontovat do vozidla palubní jednotku, která v dané mýtné doméně sbírá polohové informace pomocí GNSS. Řidič, podle požadavků výběrčího, pouze volí např. počet náprav vozidla, pokud připojí nebo odpojí návěs.
Je na volbě poskytovatele mýtné služby, zda využije mýtnou palubní jednotku s funkcionalitou tzv. tenkého klienta, která v dané doméně pouze měří polohová data a odesílá je k dalšímu zpracování v serverové části řešení, nebo využije mýtnou palubní jednotku s funkcionalitou tzv. tlustého klienta, která přímo rozpoznává použití mýtné infrastruktury a místo polohových dat odesílá více zpracované údaje, jako např. rozpoznané mýtné úseky, ujetou vzdálenost na zpoplatněné infrastruktuře, nebo dokonce konkrétní částku vyměřeného mýta.
Definice objektů
centrální systém - serverová infrastruktura pracující s mýtnými transakcemi (na straně poskytovatele mýtné služby i na straně výběrčího); centrální systém poskytovatele soustřeďuje informace z koncových zařízení, centrální systém výběrčího přijímá data z mýtných bran a předává mýtné transakce centrálního, tak také poskytovatel mýtné služby
hlášení mýtného - datová struktura odesílaná z Koncového zařízení do Centrálního systému poskytovatele obsahující informace o použití zpoplatněné infrastruktury
koncové zařízení - zařízení komunikující s centrálním systémem poskytovatele, je to buď pouze OBU nebo OBU a proxy server
kontextová data - datový soubor uložený v koncovém zařízení specifikující parametry výběru mýta, zejména pravidla seskupení mýtných domén (dle TS 1757-4) , zpoplatněné úseky, tarify a pravidla odesílání hlášení mýta (dle TS 1757-3)
globální navigační satelitní systém (GNSS) - globální systém pro určování polohy
mýtná doména - část zpoplatněné infrastruktury, kde platí stejná pravidla výběru mýta
mýtná transakce - datová položka informující o konkrétním případu použití infrastruktury uživatelem
mýtná palubní jednotka (OBU) - elektronické zařízení umístěné ve vozidle použité v systému elektronického mýta
poskytovatel mýtné služby (dále jen poskytovatel) - subjekt, který uzavírá dohodu s uživatelem, vybavuje ho palubní jednotkou a vybírá od něj mýtné, které předává jednotlivým výběrčím
pravidla roamingu - část kontextových dat specifikující pravidla přecházení mezi zpoplatněnými doménami
proxy server - nepovinná součást koncového zařízení, server, který dokončuje zpracování dat za palubní jednotku
tenký klient - OBU, která zjištěná polohová data přímo nezpracovává, a odesílá je na servery poskytovatele ke zpracování
tlustý klient - OBU, která polohová data zpracovává podle definice mýtné domény v kontextových datech
výběrčí mýta - subjekt, který má na starosti část zpoplatněné infrastruktury a prostřednictvím poskytovatele mýtné služby požaduje od uživatelů peníze za její užití
zařízení na infrastruktuře (RSE) - zařízení umístěné v blízkosti zpoplatněné infrastruktury
komunikace na krátkou vzdálenost (DSRC) - místní spojení (krátkého dosahu) mezi pevným zařízením a OBE prostřednictvím bezdrátového rozhraní zahrnující induktivní nebo šířené signály; technologie pro přenos informací mezi více vozidly (V2V) a mezi vozidly a dopravní infrastrukturou (V2I a I2V) prostřednictvím bezdrátových technologií
CCC - komunikace pro kontrolu shody
Architektura popisovaného řešení
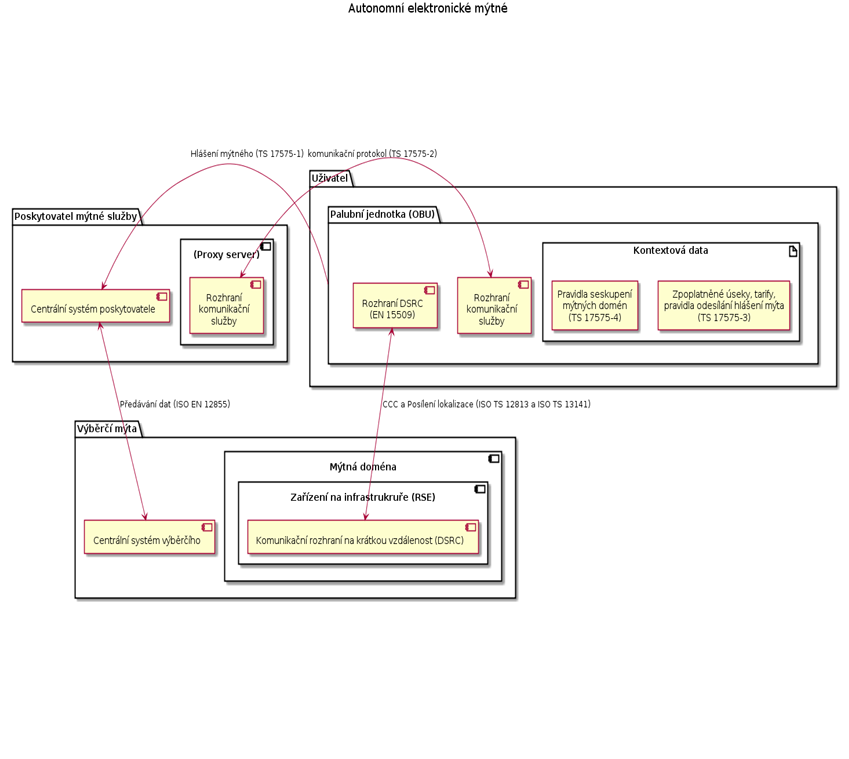
Data pro určení mýta zjišťuje mýtná palubní jednotka (OBU), která je umístěna ve vozidle. OBU zjišťuje svou polohu pomocí GNSS přijímače a zjištěné polohy buď odesílá ke zpracování (tzv. tenký klient), nebo přímo zpracovává a odesílá až výsledky tohoto zpracování (tzv. tlustý klient). Data do centrálního systému předává prostřednictvím veřejné sítě GSM. Podle požadavků výběrčího ještě prostřednictvím DSRC předává pro potřeby dohledu data o aktuálním stavu do brány, neboli zařízení na straně infrastruktury (RSE).
OBU v režimu tlustého klienta sbírá data na základě datového souboru (kontextová data - geomodel) definující zpoplatněnou infrastrukturu (zemi, oblast, konkrétní silnice, mosty nebo tunely), který definuje, jaká jsou pravidla zpoplatnění, tedy na základě jakých údajů se vypočítá poplatek a jaká data výběrčí mýta pro stanovení výše mýta požaduje zaslat. Zasílaná data se označují jako hlášení mýtného. Zpoplatněná infrastruktura je většinou rozdělena na spojité oblasti, ve kterých platí stejná pravidla, těmto oblastem se říká mýtná doména.
Zařízení na infrastruktuře
Na zpoplatněné infrastruktuře může výběrčí instalovat zařízení, která komunikují s projíždějícími palubními jednotkami za účelem dohledu (CCC) nebo za účelem informování jednotky o přesné poloze v místech, kde je její určení obtížné (tzv. posílení lokalizace). K tomuto účelu se využívají vysílače s rádiovým rozhraním na krátkou vzdálenost (DSRC) umístěné nad jednotlivými jízdními pruhy, tyto vysílače mohou být i mobilní.
Kontextová data
Výběrčí specifikuje rozsah zpoplatněné infrastruktury a pravidla zpoplatnění pro každou mýtnou doménu zvlášť. Pravidla zpoplatnění určují 1. za co se platí (vjezd, dobu, ujetou vzdálenost, použití konkrétního úseku), 2. výši poplatku v závislosti na denní době a typu vozidla, 3. jaká data se mají sbírat a posílat výběrčímu, zda přímo zeměpisné souřadnice v pravidelných intervalech, čas vstupu na zpoplatněnou infrastrukturu, identifikátory použitých úseků, nebo jen velikost poplatku v dané měně.
Dále kontextová data obsahují pravidla roamingu, což jsou pokyny pro palubní jednotku co dělat, když se mýtné domény kříží, zda pokračovat ve výběru podle pravidel jedné domény a zároveň zahájit výběr podle pravidel překřížené domény, nebo zda výběr v překryté doméně pozastavit, nebo ho uzavřít.
Pokud poskytovatel mýtné služby využívá proxy server, je možné, že kontextová data nejsou vůbec uložena v palubní jednotce, a popsaný výpočet probíhá v proxy serveru. Palubní jednotka pak odesílá pouze surová data z GNSS přijímače.
Proxy server
Umožňuje použít palubní jednotku s nestandardním komunikačním protokolem, případně část zpracování naměřených dat neprovádět v jednotce, ale na serveru, aniž by bylo potřeba měnit standardní rozhraní centrálního systému poskytovatele. Proxy server je provozován na straně poskytovatele, ale nejčastěji bude dodán dodavatelem OBU, protože pracuje v těsné součinnosti s palubní jednotkou. Komunikuje s jednotkou pomocí jejího nestandardního protokolu a případně dokončuje zpracování dat, která pak posílá již převedená do standardního protokolu do nadřazených systémů poskytovatele.

Obr. 1: Schéma architektury autonomního mýtného systému
Přehled funkcí popisovaného řešení
Principem fungování satelitního výběru mýta je, že vozidlo (resp. OBU) zjišťuje pomocí GNSS svou polohu, vypočítá s pomocí kontextových dat odpovídající hlášení mýtného a předá je ke zpracování do centrálního systému poskytovatele mýtné služby, odkud jsou předány do centrálního systému výběrčího.
U tzv. tlustého klienta bývají kontextová data umístěna v OBU a zde také probíhá výpočet hlášení mýtného, které je pak přímo zasíláno do centrálního systému poskytovatele mýtné služby.
U tzv. tenkého klienta OBU jen poskytne informace o poloze a tyto předá na proxy server, který s pomocí svých kontextových dat dokončí výpočet hlášení mýtného a následně tyto informace zašle standardizovaným protokolem do centrálního systému poskytovatele mýtné služby.
Při určování polohy v místech s obtížným fungování GNSS se mohou využít RSE na mýtných branách, které dovolí (s využitím komunikace krátkého dosahu DSRC) zpřesnit aktuální polohu (tzv. posílení lokalizace).
Výběrčí mýta také může využít RSE na mýtných branách k dohledu nad výběrem tak, že RSE získá díky komunikaci (pomocí DSRC) s OBU kontrolní data o průjezdech vozidel.
Komunikace mezi koncovým zařízením a centrálním systémem poskytovatele
Poskytovatel musí nejprve palubní jednotku nastavit pro konkrétního uživatele a konkrétní vozidlo, tomuto procesu se říká personalizace.
Personalizace, jakož i servisní komunikace pro aktualizaci softwaru v palubní jednotce, diagnostiku palubní jednotky a její nastavení nejsou upraveny normami.
Koncové zařízení žádá o aktualizaci kontextových dat, pokud se blíží k mýtné doméně, kterou nemá načtenou, případně zjistí, že nemá poslední verzi dat.
Hlavní část komunikace představuje pravidelné posílání datové struktury hlášení mýta, která obsahuje všechny informace potřebné pro výpočet mýta.
Komunikace mezi centrálním systémem poskytovatele mýtné služby a centrálním systémem výběrčího
Centrální systémy poskytovatele a výběrčího komunikují mnoha různými rozhraními. Poskytovatel aktualizuje seznam palubních jednotek, které mají zákaz vstupu do dané mýtné domény (black list). Výběrčí aktualizuje poskytovatelům kontextová data.
Hlavní částí komunikace je odesílání hlášení mýta od poskytovatele výběrčímu a odesílání požadavků na platbu od výběrčího poskytovateli, který je dále přenese na uživatele. V mýtných doménách, kde výběrčí chce k výběru používat mýtné brány a nechce využívat funkcí autonomních jednotek, posílá poskytovateli seznam mýtných transakcí, aby je poskytovatel potvrdil, a následně posílá požadavek na platbu.
Výběrčí také ze svých kontrolních (dohledových) bran posílá čísla palubních jednotek, nebo registrační značky vozidel, jejichž palubní jednotku považuje za nefunkční. Poskytovatelé pak odpovídají, zda vozidlo nebo OBU mají ve svých databázích a doplní např. jméno majitele, případně potvrdí, že daná jednotka by měla být funkční a tím na sebe převezmou doplatek mýta a případné sankce podle SLA.
Komunikace mezi zařízením na infrastruktuře a palubní jednotkou
Viz heslo Kontrolní mechanismy EFC systémů.
Aplikovatelnost
Běžný způsob výběru mýta v mnoha státech Evropy. Většina poskytovatelů využívá mýtných jednotek tzv. tenkých klientů.
Odkazy a souvisící normy
Palubní jednotky (GNSS + GSM)
[AS-1] Definice aplikačního rozhraní pro autonomní systémy - Zpoplatňování (ČSN EN ISO 17575-1)
[AS-3] Definice aplikačního rozhraní pro autonomní systémy - Kontextová data (ČSN EN ISO 17575-3)
[17573] Architektura systémů zpoplatňujících vozidla (ČSN ISO 17573)
[12855] Výměna informací mezi poskytovatelem a výběrčím mýtného (ČSN EN ISO 12855)
Rozhraní DSRC
[14906] Stanovení aplikačního rozhraní pro vyhrazené spojení krátkého dosahu (ČSN EN ISO 14906).
[15509] Interoperabilita DSRC: Aplikační profil (ČSN EN 15509)
[12813] Komunikace pro kontrolu shody autonomních systémů (ČSN EN ISO 12813)
Právní rámec
[EC/EFC] Směrnice EFC 2004/52/ES Evropského parlamentu „O interoperabilitě evropských mýtných systémů“
[EC/702] Rozhodnutí 2009/702?
Přestože existují normy na komunikaci mýtné jednotky a centrálního systému poskytovatele a na definici zpoplatněných objektů (TS 17575), v praxi se příliš nepoužívají. Normalizované datové formáty a protokoly se využívají až při komunikaci mezi poskytovatelem mýtné služby a výběrčím mýta (EN 12855).
Umístění v hierarchii témat
Nadskupina: Elektronické mýto
Podskupiny: Evropská elektronická mýtná služba (EETS), Rozhraní DSRC v mýtných systémech, EETS - rozhraní mezi poskytovatelem mýtné služby a výběrčím mýta, Mýtné domény a možnosti výpočtu poplatku, Certifikace komponent pro EETS
